Week 02: Setup

This is the first week of work in Houdini, and I’ve got a lot of great feedback last week already to consider. To start, I was advised to replace Thor with a different model, so I found a samurai model online to use instead. I also began working on the main lightning effect that strikes Thor’s hammer (or in this case, the samurai’s sword). Then, I created my render passes and comped them in Nuke so I could receive feedback on my effects so far.

I want to preface this by noting that my lightning is still a work in progress. I already had some mental notes to myself on what needs to be fixed such as the width variation, the overall shape/arcs, and the lightning glows. I do already have some experience with creating lightning but I’m excited to hone my craft and create even better lightning with this project!

Feedback

During this weeks critique session I was told to never comp against black and to always have some sort of background. Reason being is that when you have a black background it can make it hard to tell what looks off about the effects. With that in mind one of my goals for this week will be to find a good background/Hdri!

Another piece of feedback I received was mainly related to my lightning, my professor had the same notes as I did being that the lightning needs width variation, better arcs, and better glow/comping in Nuke.

Render Layout

Here is my current setup for my render passes in Solaris. This will change overtime as I create the sparks, tornado, etc. I received some great advice from a peer of mine and will be changing up my render setup a little bit to make it more efficient, so stay tuned for my next update!

Lightning Setup

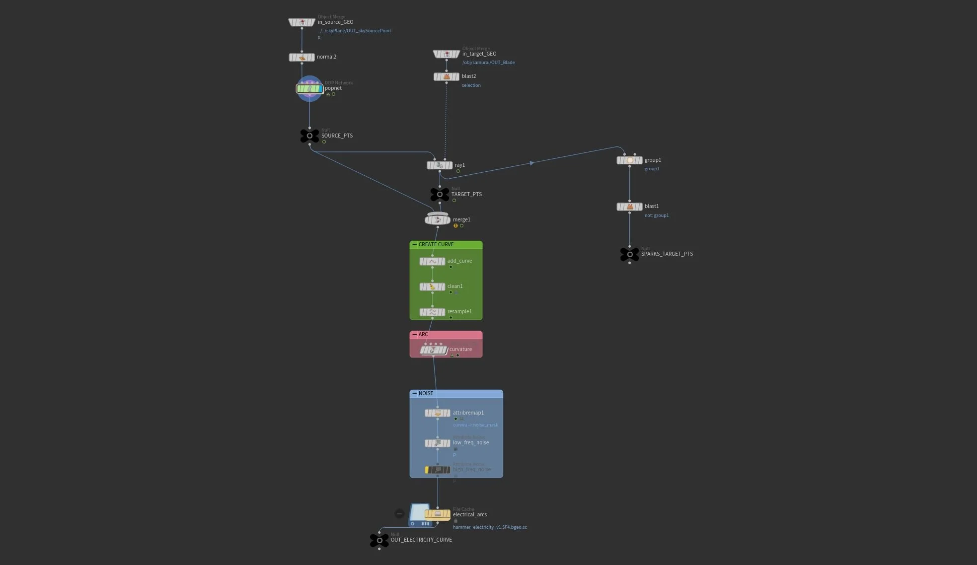
Here is my main lightning setup! This setup is building off of what I’ve learned in the past, but I’m looking forward to working on creating the branching lightning as well and see how this impacts my current setup.

Previous
Previous

Week 03: FX Work

Next
Next

Week 01: Planning and Breakdowns