Week 08: Slowly Coming Together

Spring break has passed and I was able to get work done on my other effects such as my tornado, debris, and grass.

Improvements

Sparks

  1. Created a little more variation in how it bursts

    Sword Electricity

    1. The electricity moves more down rather than up and down

      Tornado

      1. Improved on the movement of the particles and rendered out the tornado

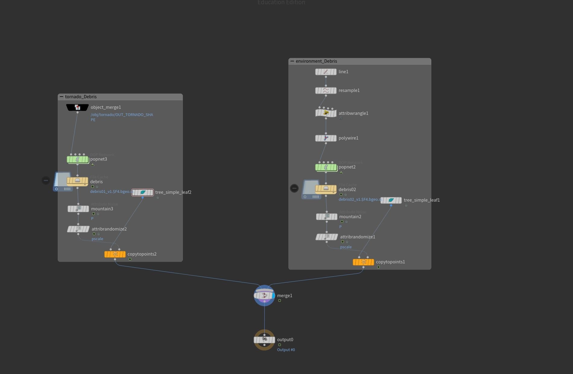
        Debris

        1. Created debris flying around the tornado and the environment

          Grass Field

          1. Created grass and added movement

Goals For Next Week

My goals for next week are to improve upon my Lightning tool, grass, and debris, as well as make improvements on any other fx based on feedback that I receive from my professor and my peers.

Previous
Previous

Week 10: Polishing

Next
Next

Week 07: Improving Upon FX